Jump to content

Replace Dimension Text by script scr not LISP and autoopen dwg + scr


Recommended Posts

Posted

Hello,
at first, this 2 points works perfectly in DraftSight SW but not in AutoCAD 
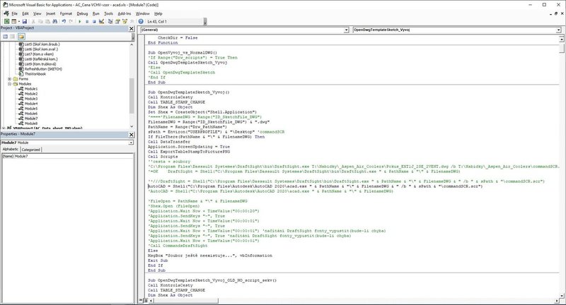
I call AutoCAD from excel VBA and run script scr commands, only 3... 
 
1) Auto open dwg +script:
ACAD = Shell("C:\Program Files\AutoCAD 2010\acad.exe " & PathName & "\" & FilenameDWG & " /b " & sPath & "\commandSCR.scr")
means app_path_exe file_path_name /b script_path_name > DraftSight is ok not AutoCAD
2) script commands in scr file:
a) _.-LAYER > works
b) -image > works
c) REPLACEDIMENSIONTEXT > works in DraftSight perfectly like this (try replace Hcooler by 8510):
REPLACEDIMENSIONTEXT
8510
ES
Hcooler
 
I would like to ask you for a help with the following 2 points:
1) Auto open dwg +scr:
app_path_exe file_path_name /b script_path_name
(run DOS coomand to open dwg and scr together)
2) Find & Replace dimension text similar to scr Draftsight command "Replacedimension text" as above mentioned
 
Is there any chance to help me?
 
Many thanks for your feedback in advance.
BR, Jerry CZ

 

excelVBA.jpg

commandSCR.jpg

dwgFILE.jpg

Posted
7 hours ago, BIGAL said:

 

Hello Bigal,

 

many thx… ACAD freezing display a white screen, because there is dwg read only marked and don´t display me info to click "Y" for accepting. When I answer "Y", everything is ok (my mistake). The solution is setting up all dwg files not read marked...

 

There is my excel VBA shell command, which works ok at this moment :) 

AutoCAD = Shell("C:\Program Files\AutoCAD 2010\acad.exe " & PathName & "\" & FilenameDWG & " /b " & sPath & "\commandSCR.scr")

 

Do you or anybody have also any idea about REPLACEDIMENSIONTEXT draftsighcommnad correspong to ACAD?

 

Join the conversation

You can post now and register later. If you have an account, sign in now to post with your account.
Note: Your post will require moderator approval before it will be visible.

Guest
Unfortunately, your content contains terms that we do not allow. Please edit your content to remove the highlighted words below.
Reply to this topic...

×   Pasted as rich text.   Restore formatting

  Only 75 emoji are allowed.

×   Your link has been automatically embedded.   Display as a link instead

×   Your previous content has been restored.   Clear editor

×   You cannot paste images directly. Upload or insert images from URL.

×
×
  • Create New...